Установка старой версии «Инстаграма» при помощи джейлбрейка
Джейлбрейк – это утилита, с помощью которой происходит взлом ОС. Считается, что при установлении таких программ вы нарушаете условия использования, указанные в гарантии на смартфон. Однако всегда можно откатить телефон до заводских настроек и таким образом уничтожить следы взлома.
Для изменения работы ОС надо установить специальную программу для взлома. Примеры таковых: unc0ver, Electra, Pangu, ZiPhone, QuickPwn, purplera1n и др. Выбирать программу надо исходя из модели смартфона и времени выхода iOS.
Системные требования
Для нормального функционирования джейлбрейков должен соблюдаться ряд требований:
- новый iTunes на ПК;
- произведенный вход в аккаунт Apple ID;
- обновление свежее чем 12.х.х;
- остановка всех операций, которые идут параллельно и могут помешать взлому;
- ОС Windows 7 и Mac OS X5.9.

Для нормального функционирования нужны минимальные системные требования. При соблюдении всех условий можно быть уверенным в корректной работе утилиты.
Общий порядок действий
Несмотря на существование разных утилит для взлома, общий принцип работы с ними примерно одинаков.
Как вернуть старую версию «Инстаграма» на айфон:
- установить на ПК скачанный загрузочный файл;
- подключить смартфон к ПК при помощи кабеля;
- включить на телефоне режим “в самолете” ;
- проверить отключение некоторых функций;
- запустить программу-взломщика;
- с помощью кнопки start получить доступ к информации ОС и вариантам «Инстаграма», которые возможно скачать;
- перезагрузить смартфон после окончания операций.
Также читайте: Примеры вопросов для Instagram
Как удалить старые обновления на Androind для системных программ
Вариант невозможности обновлять системные приложения работает только со старыми версиями ОС Android. Отказаться от новой версии возможно лишь для предустановленных, стандартных программ. Чаще всего это сервисы Google, такие как:
- Google Chrome;
- «Голосовой помощник»;
- Play Маркет и т. д.

Удаление предустановленных приложений
Для подобных приложений возможно несколько способов удаления старых обновлений.
Через настройки
Алгоритм действий через настройки:
- Открыть пункт «Настройки».
- Войти в раздел «Приложения».
- Тапнуть на пункт «Системные приложения».

Удаление обновлений на андроиде
Из выпадающего списка нужно выбрать нужное приложение и нажать на него. Появится окошко, где будет предложено:
- очистить кэш;
- удалить программу;
- удалить последние обновления.
Из этих пунктов следует выбрать «Удалить обновления» и завершить операцию, активировав кнопку «Ок». Она появится в новом окошке. В итоге текущие обновления для выбранных приложений будут стерты.
Важно! Для положительного завершения операции выбранные приложения не должны быть открыты. Работающую программу нужно остановить, для чего следует в меню найти вкладку «Остановить» и кликнуть по ней
Через Google Play
Через Google Play возможно удалять только новые версии предустановленных приложений. Здесь все просто, с помощью вкладки «Удалить» сервиса Google Play стираются все обновления одним разом.
Для этого следует:
- Активировать Google Play.
- Выбрать нужное приложение.
- Нажать на него.
- Тапнуть вкладку «Удалить».
Важно! Эти действия приведут лишь к стиранию обновлений. Само приложение останется, что очень важно для сохранности личной информации, например, паролей, электронных адресов и т
д.
После активации кнопки «Удалить» система попросит подтверждения запроса. Нажав на «Ок», дают согласие.
Если эту операцию проделать со сторонним приложением, активация кнопки «Удалить» приведет к удалению программы.
Обратите внимание! Попытки перезагрузки через Google Play всегда приводят к загрузке последней версии. Чтобы не допускать этого, следует отключить автообновление
Причем можно поставить запрет на все программы или только на некоторые по выбору.
Сброс настроек для ПО телефона
Для предустановленных приложений есть еще один способ обнулить новые версии. Только он приведет к потере вообще всех данных на гаджете. Так как удалить обновление на андроиде выборочно невозможно, то аппарат станет таким, каким шел с завода. Это метод — полный сброс настроек ОС.

Сброс до заводских настроек
При сбросе настроек ПО смартфон вернется к заводской прошивке. Такая возможность очень кстати, если забыт пароль или аппарат не включается. Засорение гаджета неиспользуемыми файлами тоже может усложнить работу, вплоть до полного отказа операционной системы.
Важно! После сброса потеряется вся информация с аппарата, то есть он станет чистым, как только что выпущенный с завода. Поэтому настоятельно рекомендуется создавать копию данных, например, скопировать на SD-карту, переместить в облачное хранение или сохранить на ПК
Если сохранилась функция выключения, то сбросить настройки легче через настройки либо с использованием кодов.
В первом случае рекомендуется:
- Войти в «Настройки».
- Выбрать «Восстановление и сброс» — «Сброс» — «Сброс настроек» либо «Архивация и сброс».
Сброс при помощи кодов для каждого производителя свой. Нужную для определенной модели комбинацию придется поискать. Например, для Samsung могут подойти такие варианты:
- *#*#7780#*#;
- *2767*3855#;
- *#*#7378423#*#*.
Выключенный аппарат можно реанимировать через меню Recovery либо с помощью кнопки для сброса. Процесс с помощью Recovery происходит нажатием определенных кнопок. Комбинации могут быть разными. Это зависит от модели смартфона. Чаще используются клавиши регулировки громкости + кнопка включения.
Войти в меню можно при длительном нажатии на нужные кнопки. Перемещения внутри меню происходят нажатием на кнопки, регулирующие звук. Выбор подтверждается нажатием на кнопку «Вкл».
К сведению! Современные гаджеты нередко снабжаются специальной кнопкой для сброса настроек. Правда, ее очень сложно найти. Как правило, это очень маленькое отверстие. Саму кнопку можно активировать иголкой или скрепкой.
Как откатить версию приложения на iPhone и iPad
Шаг 1
Скачайте программу Charles 4 для своей операционной системы (macOS или Windows) и установите ее. Если на более новой версии метод не работает, тогда скачайте Charles 4.0.2 отсюда
Шаг 2
Запустите программу Charles. На компьютерах с macOS при первом запуске программы нажмите кнопку Grand Priviliges


Шаг 4
Перейдите к программе Charles и в панели Structure (слева) найдите строчку содержащую «buy.itunes.apple.com». Кликните на ней правой клавишей мыши и выберите пункт Enable SSL Proxying

Шаг 5
Вернитесь обратно к iTunes, остановите загрузку приложения и удалите его из списка загрузок (кликните на иконку загрузок в правом верхнем углу, выберите загружаемое приложение и 2 раза нажмите клавишу Delete). Если загрузка уже завершилась, тогда перейдите в раздел «Мои программы» и удалите скаченное приложение

Шаг 6
Снова воспользуйтесь поиском в iTunes и повторно загрузите приложение. Если iTunes выдаст предупреждение, что не может проверить подлинность сервера, нажмите Продолжить. Начнется загрузка приложения, остановите ее и удалите

Если у вас появляется предупреждение, что сертификат сервера недействительный и нет кнопки Продолжить
В программе Charles откройте Help
→SSL Proxying
и нажмите Install Charles Root Certificate
. Откроется окно для добавления сертификата, нажмите Добавить. Теперь откройте программу «Связка ключей» и в связке Вход
отыщите только-что добавленный сертификат Charles. Кликните по нем два раза левой кнопкой мыши, чтобы открыть. Отобразите скрытые параметры поля «Доверие», для этого кликните по иконке треугольника рядом со словом и в выпадающем списке пункта «Параметры использования сертификата» выберите Всегда доверять
Шаг 7
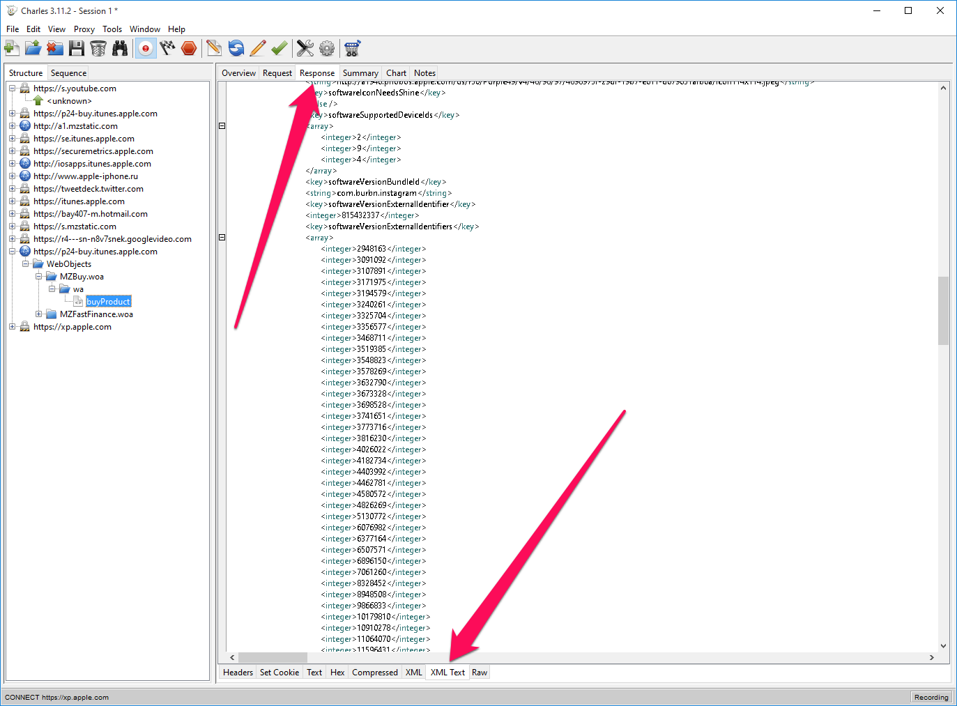
Перейдите к Charles и найдите новую строчку содержащую «buy.itunes.apple.com». Раскройте ее и выберите «buyProduct»

Шаг 8
В правой панели программы выберите вкладку Contents
(вместо Contents, в некоторых ОС может быть Response
) и укажите тип отображения «XML Text». Среди строчек кода найдите:
softwareVersionExternalIdentifier821085078
В строчке указывается текущая версия приложения, а под ней уже идут идентификаторы всех предыдущих версий:
softwareVersionExternalIdentifies785833618811158353811420549811474632
Выберите версию, которую Вы хотите установить и скопируйте ее номер

Шаг 9
Вернитесь в левую панель Structure и на строчке «buyProduct» кликните правой клавишей мыши, выберите пункт Breakpoints

Шаг 10
В iTunes заново найдите и загрузите приложение
Шаг 11
Как только Вы нажмете Загрузить, в программе Charles появиться новое окно. Перейдите к нему, выберите вкладки Edit Request
и «XML Text»

Шаг 12
Найдите строчку XXXX и вместо XXXX (набор цифр) вставьте номер версии приложения, который Вы скопировали ранее и нажмите кнопку Execute один раз, а затем еще раз

Шаг 13
В iTunes должна начаться загрузка выбранной версии. По окончанию загрузки в разделе «Мои программы» появится скачанное приложение. Посмотрите версию программы, вызовите контекстное меню правым кликом мыши и выберите Сведения
или нажмите Cmd+I (macOS) / Ctrl+I (Windows). Если вас не устраивает версия, скопируйте другой идентификатор версии и повторите Шаги 10 — 13

Шаг 14
Подключите свой iPhone или iPad к компьютеру и установите приложение на устройство
После выполнения всех операций не забудьте в Charles вернуть все по умолчанию, снова перейдите в программу, выберите строчку «buyProduct», кликните по ней правой клавишей мыши и нажмите Disable SSL Proxying
, а также снимите галочку с Breakpoints
или просто удалите программу.
Инструкция непростая и требует усилий, но это того стоит, если Вы хотите вернуть старую версию приложения.
Расскажите об этом лайфхаке своим друзьями, поделитесь с ними ссылкой в соц.сетях и подписывайтесь на наши паблики в
За последнее время пользователям ОС Windows ХР стало заметно, что с устаревшей системой возникло слишком много проблем.
Разработчики перестали обращать особого внимания на программу и поэтому происходил сбой в системе.
Подобные неприятные сюрпризы могли также возникнуть и с Яндекс-Браузером.
Следует отметить, что проблема выяснилась лишь тогда, когда пользователи ХР решили перейти на новую систему и установить обновленную версию. Новая эмблема в виде желтого клубка получила огромную популярностью.
Поэтому после установления усовершенствованной версии приложения, в автоматическом режиме удаляется старый Яндекс.Браузер.
Как откатить приложение на iPad
Обновления не всегда несут в себе только положительные стороны: исправление ошибок или добавление новых функций. Часто они фиксят одни баги, но на их место становятся другие, еще более разрушительные. Еще хуже – урезание некоторых возможностей и добавление рекламы. Далее будет рассказано, как вернуть старую сборку приложения с помощью программы Charles или сервиса iTunes.Последний будет рассмотрен позже.
Общая инструкция по работе с Charles:
- Скачать программу Charles версии не менее 4 для операционной системы Виндовс или Мак.
- Запустить ее. Если процесс производится с Mac, то при первом запуске необходимо нажать на клавишу «Grand Priviliges».
- Открыть iTunes и выполнить вход под своими учетными данными (Apple ID), найти программу для отката и нажать на «Загрузить».
- Перейти в Charles и найти панель Structure. В ней необходимо найти параметр buy.itunes.apple.com, на котором кликнуть правой кнопкой мыши, а из появившегося контекстного меню выбрать пункт «Enable SSL Proxying».
- Вернуться в iTunes и остановить загрузку программы, удалив ее из списка загрузок. Если процесс уже завершился, то необходимо перейти во вкладку «Мои программы» и произвести удаление там.
- Опять попытаться загрузить приложение. Если вдруг сервис скажет, что не может этого сделать из-за отсутствия проверки на подлинность, необходимо нажать «Продолжить» и дождаться начала загрузки. Как только она начнется, нужно остановить и удалить ее.
- Перейти в Charles и найти аналогичный параметр buy.itunes.apple.com. Раскрыть каталог и выбрать «buyProduct».
- Открыть вкладку Contents (Response) и выбрать для отображения файлов тип XML. Среди всего прочего можно будет найти такие строчки <key>softwareVersionExternalIdentifier</key> и <integer>821085078</integer>. В последней указана текущая сборка программы, а под этой строкой располагаются все идентификаторы старых версий.
- Выбрать сборку, которую необходимо установить и записать ее номер.
- Вернуться во вкладку «Structure» и найти уже знакомый buyProduct. Нажать по нему ПКМ и выбрать пункт «Breakpoints».
- Найти и повторно загрузить софт в iTunes.
- Как только будет начата загрузка Charles откроет новое окно. Необходимо сразу же перейти к нему и выбрать «Edit Request» – «XML Text».
- Выполнить поиск строки <string>………..</string>, где вместо точек следует вставить записанный идентификатор и нажать на кнопку «Execute» два раза.
- Перейти в iTunes и обнаружить, что начата загрузка той версии, которая была указана.
- Подключить свой айпад или айфон и установить нужное приложение.
Важно! Если человека не устраивает версия или она не рабочая, то необходимо просто скопировать другой идентификатор и повторить три последних шага с заменой кода
При первом входе с Mac необходимо нажать на Grand Priviliges
Step #3: Deactivate updates, if necessary
When the version of the app you want is installed, your goal has been reached. However, subsequent updates will likely replace the rolled-back version you installed. This can become a security problem if you’re stuck on an old version. Turn off automatic updates to ensure the app isn’t accidentally replaced.
Close
Turning off auto-updates in the Play Store. (This may look slightly different depending on your phone.)
That setting can be changed for each app in the Play Store. Tap the three-dot overflow menu in the upper-right corner of a given app listing and uncheck Enable auto update.
If you’re rolling back because of a problem, reach out to the developer and report your issue. Then, check in regularly to see if it’s been fixed. That way, you won’t be stuck with the old version of an app for too long.
Где взять и как установить старую версию Android-приложения?
Если вы читаете отзывы, которые пользователи оставляют в Google Play, то вам хотя бы раз попадалось на глаза высказывание в стиле «приложение супер, но после обновления перестало работать».
Да, бывают случаи, когда после обновления программа полностью или частично теряет работоспособность. И если вас по какой-то причине не устраивает апдейт, вы можете откатиться на предыдущую версию.
Что может быть плохого в апдейтах?
Наиболее распространенные проблемы, на которые жалуются пользователи после обновления программ, следующие:
- баги;
- прекращение поддержки старых версий Android;
- несовместимость приложения с аппаратными характеристиками устройства;
- до неузнаваемости измененный интерфейс;
- отсутствие привычных функций;
- обилие рекламных окон.
Если вы столкнулись хотя бы с парой пунктов из перечисленного, вам наверняка захочется откатиться на старую версию приложения.
Как установить старую версию Android-приложения?
К сожалению, сделать это через официальный магазин не получится. Google Play разрешает разработчикам выставлять только одну версию APK, поэтому с каждым обновлением приложение перезаливается, а его предыдущую версию удаляют.
При этом Google тщательно следит за тем, чтобы на устройствах пользователей всегда были установлены свежие версии приложений. Для этого было придумано автоматическое обновление.
Так что если вы хотите пользоваться именно старой версией программы, скачивать ее придется со стороннего ресурса.
Что стоит сделать перед установкой старого приложения
Для начала подготовьте свой смартфон. По умолчанию система запрещает установку приложений откуда бы то ни было, кроме как из официального магазина. Зайдите во вкладку «безопасность» и поставьте галочку напротив пункта «неизвестные источники». После этого вы сможете установить APK, скачанное с любого сайта.
Однако эта инструкция не актуальна для восьмой версии Android. В Oreo вам придется давать разрешение на запуск сторонних APK какому-либо приложению, например, Google Drive или Chrome. Это зависит от того, каким образом приложение попадет на ваш смартфон: если вы собираетесь скачать его с помощью браузера, дайте разрешение Chrome или тому обозревателю, который используете. Данная настройка находится во вкладке «конфиденциальность и безопасность» — «еще» — «установка неизвестных приложений».
Не забудьте отключить автоматическое обновление приложений
Отключите автоматическое обновление в Google Play. В противном случае магазин быстро обнаружит на вашем устройстве неактуальное ПО, и вы даже не заметите, как оно обновится.
Удалив ненужное приложение, вы сотрете все связанные с ним данные, настройки, игровой прогресс и т.п. При желании можете сделать бэкап и сохранить его в облаке, чтобы потом восстановить в старой версии приложения.
Удалите обновленное приложение и переходите к поиску нужной версии.
Где можно скачать старые версии приложений?
Бесплатно скачать старые версии APK можно с таких сайтов, как APKMirror, 4PDA, UpToDown, APK4Fun и APKPure. В описании вы найдете всю нужную информацию: версию приложения, предупреждения о багах и несовместимости и т.д.
Установка предельно проста: качаете файл, находите в памяти устройства и запускаете. Все.
Скачать приложение можно и через десктопный ПК. Тогда вам придется перемещать его в память смартфона через USB-кабель или облачный сервис, но это не займет много
Как восстановить предыдущую версию файла: 4 метода
Используйте эти ссылки, чтобы перейти к нужному методу.
Восстановление файлов с помощью инструмента «Предыдущие версии» в системе Windows
Инструмент «Предыдущие версии» в системе Windows — самый простой метод восстановления файлов. Если вам посчастливилось активировать его заранее, вы спасены!
Чтобы восстановить файлы с помощью инструмента «Предыдущие версии», выполните следующие действия.
- Откройте Проводник Windows и откройте папку, в которой находился перезаписанный файл.
- В любом месте папки щелкните правой кнопкой мыши и выберите Свойства.
- Щелкните вкладку Предыдущие версии.
- Просмотрите список версий, каждая из которых имеет дату, и найдите нужную.
- Выберите версию, которую вы хотите восстановить, и нажмите Восстановить.
Этот метод требует предварительной настройки инструменты, поэтому он подходит не всем. Вместо этого вы можете попробовать немного более техническое решение — , о которой рассказано ниже.
Восстановление предыдущих версий с помощью облачного хранилища
Системы облачного хранения, такие как Dropbox, часто хранят историю версий файлов, чтобы при необходимости можно было откатить изменения.
Найти старую версию в Интернете (не рекомендуется)
В Интернете есть несколько репозиториев, которые хранят хорошую историю многих приложений, хотя и не всех. Как я полагаю, вы уже знаете, установка приложений из других источников, кроме Google Play Store, может быть опасной, поскольку они могут быть заражены вредоносным ПО.
Поэтому будьте очень осторожны с установкой приложений из любого места и даже больше, если устройство рутировано. Мы никогда не будем уверены, что это оригинальный APK. Хорошее место для поиска – APKMirror.com, но будьте осторожны.

Остерегайтесь приложений из неизвестных источников. Лучше сделать собственные копии наших любимых приложений. / AndroidPIT
Как узнать свою версию Инстаграма
Все люди заинтересованы в том, чтобы тратить как можно меньше времени на выполнение рутинных мероприятий, к которым относится обновление Инстаграма
Поэтому важно знать, какая версия установлена в данный момент, и стоит ли ее обновлять
Проверить версию Instagram можно следующим образом:
- Открыть настройки Айфона.
- Кликнуть на «Основные».
- Выбрать раздел «Хранилище iPhone».
- В списке доступных приложений нажать на Инстаграм.
После выполнения указанных действий вы увидите версию программы под ее заголовком. Как правило, она написана мелким, но весьма заметным шрифтом.
В любом случае проверять свою версию Instagram перед установкой обновлений совершенно не обязательно. Понять, нужно ли ставить обновление можно, перейдя на страницу приложения в App Store. В ситуации, когда программа нуждается в установке актуальной версии, будет подсвечена кнопка «Обновить». Если это не так, значит у вас уже стоит новая модификация Инстаграм, которой пользуются миллионы владельцев iPhone.
APKMirror
Если вы хотите получить последние APK-файлы самых популярных приложений или найти самую старую версию, APKMirror — это то, что вам нужно. Сайт предоставляет APK-файлы для большинства приложений из Play Store. Вы можете получить версии приложения, выпущенного 2 года назад, из его репозитория. К сожалению, вы не можете получить чрезвычайно старые версии этого приложения, поскольку они могут быть несовместимы с текущим набором кодов на серверах приложения.
Получить нужную версию APK легко. Вы должны найти приложение в строке поиска на сайте и прокрутить вниз, чтобы найти все старые версии, которые могут работать с текущими изменениями.
Затем просто нажмите на ссылку с нужной версией, чтобы загрузить ее и установить на свое устройство Android.
Посетите сайт
Как скачать и установить твик на Айфон с джейлбрейком?
Обладателям взломанных iPhone следует знать, что твики в отличие от приложений из AppStore имеют формат не ipa, а deb. Скачивать твики следует в магазине Cydia – «подпольной» альтернативе AppStore.
Изображение: ijailbreak.com
Как же действовать при необходимости загрузить твик?
Шаг 1. Добавьте репозитарий, из которого вы намереваетесь скачать приложение. Делается это через кнопку «Sources».

Изображение: tiamweb.com
Обратите внимание, что в перечне справа предлагаются самые популярные репозитарии – в частности, BigBoss
и ModMyi. Чтобы добавить в список другой, нажмите «Edit
», затем «Add
». Шаг 2
Внесите в поисковую строку название твика, который вас интересует, и дождитесь результатов поиска
Шаг 2. Внесите в поисковую строку название твика, который вас интересует, и дождитесь результатов поиска.
Шаг 3. Отыскав нужный твик, нажмите на него. Откроется страница, представляющая приложение – здесь следует кликнуть на кнопку «Install».
Изображение: icydiaos.com
Остаётся лишь дождаться завершения загрузки. Как видно, единственное различие между процедурами скачивания твиков и официальных приложений заключается в необходимости добавлять репозитарии при использовании Cydia.
iFunBox и iTools тоже можно применять для загрузки твиков на iPhone. Ещё одно любопытное приложение, способное выполнить функции посредника – iFile. При наличии такой утилиты на мобильном устройстве даже не обязательно иметь под рукой компьютер. Можно скачать deb-пакет через любой браузер на iPhone – iFileпозаботится о том, чтобы превратить такой набор документов в приложение.
Как установить старую версию любого приложения на iPhone и iPad

Довольно частая ситуация — вы обновляете приложение или игру и вместо улучшенной производительности и новых функций получаете совершенно нерабочее средство. Допускают подобные оплошности разработчики всех мастей, а откатиться с новой версии на старую можно только при помощи инструмента Charles Proxy.
Пригодиться программа Charles Proxy может и в тех случаях, когда в новых версиях приложений или игр какие-то функции были удалены. Примеров таких удаленных функций можно привести целую массу, взять хотя бы официальные приложения «ВКонтакте» или YouTube, последняя версия которого вызывает у пользователей лишь негативные эмоции.
Сразу хотим отметить, что несмотря на кажущуюся сложность, установить старую версию любого приложения может любой пользователь. Главное — четко следуйте инструкции. В ней мы установили на iPad одну из первых версий приложения популярной социальной сети Instagram.
Как установить старую версию любого приложения на iPhone и iPad
Шаг 1. Загрузите, установите и запустите инструмент Charles для Windows или Mac (скачать)
Шаг 2. Запустите iTunes и начните скачивать приложение, старую версию которого вы хотите установить на свой iPhone или iPad
Шаг 3. В окне Charles выберите сервер iTunes, с которого происходит загрузка приложения, со словом «buy». Нажмите на название сервера правой кнопкой и выберите пункт Enable SSL Proxying

Примечание: если приложение уже загрузилось, то его нужно удалить в разделе «Мои программы»
Шаг 5. Вновь найдите нужное приложение в iTunes и повторно начните его загрузку
Шаг 6. Перейдите в окно Charles и найдите еще одну строчку со словом «buy» — это именно тот объект, который мы ищем. Вернитесь в iTunes и остановите загрузку приложения
Шаг 7. Раскройте найденную ветку со словом «buy» в Charles и найдите строчку buyProduct

Шаг 8. Выберите строчку buyProduct и перейдите на вкладку Response, где укажите тип отображения XML Text

Шаг 9. На экране, после строчки softwareVersionExternalIdentifiers, вы увидите строчки вида:
2948163 3091092 3107891 3171975 3194579 3240261
где семизначное число означает номера версий приложения, расположенные в порядке возрастания. В нашем примере мы откатили Instagram на по-настоящему древнюю версию 1.8.7, номер сборки которой был первым в списке. На практике же, откатываться чаще всего необходимо до предыдущей версии, поэтому рекомендуется выбирать номер сборки (тот, что заключен в тег ) как можно ближе к финальной версии.

Шаг 10. Сделайте правый клик на пункте buyProduct и выберите Edit

XML Text
где XXXX — последняя версия приложения. Вместо XXXX вам нужно вставить скопированное в шаге 9 значение, после чего нажать Execute. В нашем примере мы меняли номер 81542337 на 2948163, тем самым откатывая самую последнюю версию Instagram до самой ранней.

Шаг 12. Опять нажмите правой кнопкой на пункт buyProduct и выберите пункт Breakpoints

Шаг 14. Зайдите в iTunes, найдите ваше приложение и обновите страницу (Ctrl + R в Windows). После этого начните загрузку средства
Шаг 15. Через мгновение после нажатия вами кнопки загрузки, вас перенесет в Charles, где нужно переключиться на экран Edit Request —> XML Text. В поле XXXX вместо «XXX» вставьте номер сборки, скопированный вами на 9 шаге, после чего нажмите кнопку Execute.

Execute
Шаг 17. Перейдите в iTunes и убедитесь в том, что загрузка приложения началась. Дождитесь окончания загрузки
Шаг 18. В iTunes выберите вкладку «Мои программы», найдите ваше приложение и сделав по ней правый клик выберите пункт «Сведения». Здесь вы можете убедится в том, что скачивается именно старая версия приложения


Шаг 20. После окончания синхронизации на вашем смартфоне или планшете окажется старая версия необходимого приложения
Источник










![Как установить старую версию приложения для ios – подробная инструкция [2020]](http://jsk-oren.ru/wp-content/uploads/e/a/4/ea438d634879cf9dbf42c2ee6f91ada5.png)



















